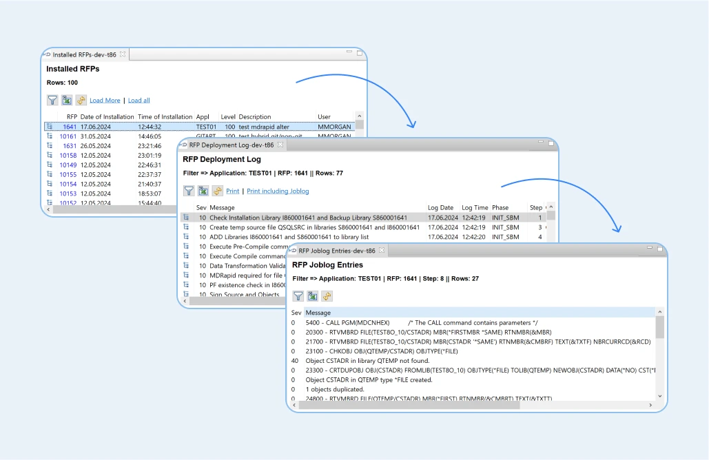
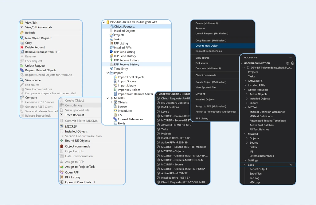
MDOpen

MDOpen integrates with the IDE of your choice. The full spectrum of DevOps Orchestration in a single place.

RDi screenshot

RDi

VSCode screenshot

VSCode

Web screenshot

Web

MDOpen hub
Bob screenshot

Bob

Cursor screenshot

Cursor

Windsurf screenshot

Windsurf

Rich Functionality & Key Features

Speak To Our Experts

For more info, a live demonstration, or to discuss your business and technical needs with the Midrange Dynamics team.

Request Info